The newly free modeler has some great new features coming as well. This is an example of the new scriptable transformations. This is a fairly simple example but I think it shows of how powerful this form of transforming the models can be.
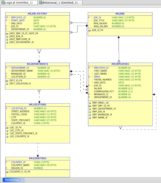
First, we start by importing the HR schema to have something to work with.
To invoke a Transformation or create a new one, simply choose under Design Rules.
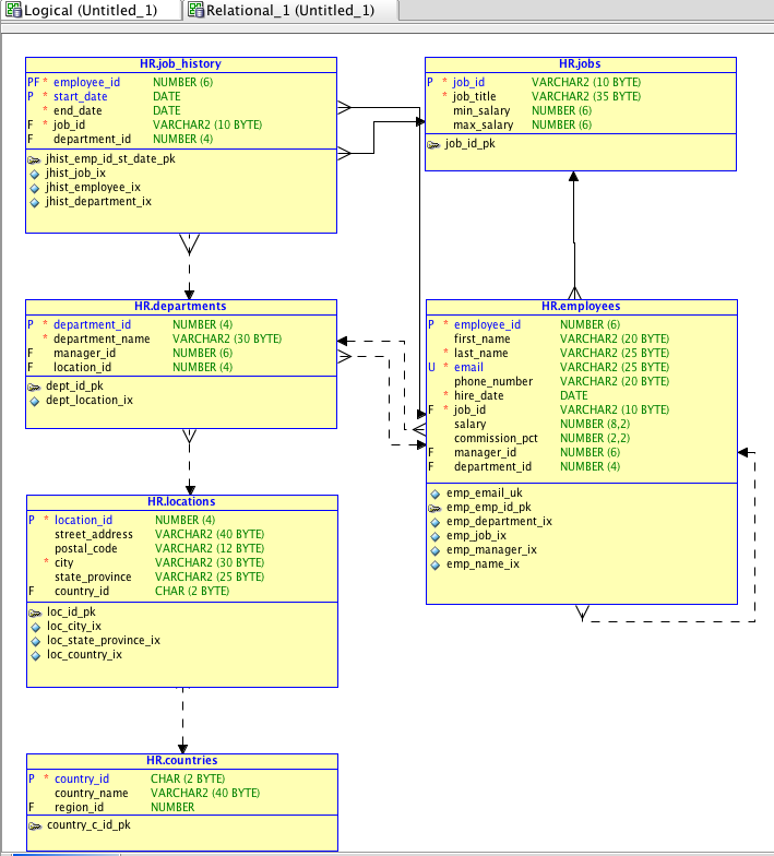
I'm going to use the first one in the list which changes all table names to lowercase. The part of this I like is that it's using Java's scripting engine support which allows you to plugin any engine you like programming in. The default is javascript which is what this example is.
The end result is as expected, the table names are lower case now.



